云博客
  • 前端
  • windos
  • 微信
  • 数据库
  • 移动开发
  • 技术杂谈
  • 评论

(转)MySQL InnoDB 架构

# 数据库 2024-05-05 13:07 0 38 来源: 云博客

 

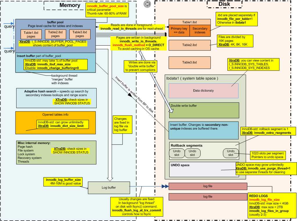
MySQL 8.0 InnoDB Architecture

 

Percona XtraDB Internals

0

相关文章

Confluence 6 关于嵌入的 H2 数据库
Confluence 6 关于嵌入的 H2 数据库
PHP7操作MongoDB的增删改查和分页操作
PHP7操作MongoDB的增删改查和分页操作
C3PO数据库连接池
C3PO数据库连接池
Mysql C API 字母顺序整理
Mysql C API 字母顺序整理
MySQL数据库篇之索引原理与慢查询优化之二
MySQL数据库篇之索引原理与慢查询优化之二
MySQL-5.6.36-多实例-部署(编译版)
MySQL-5.6.36-多实例-部署(编译版)
云博小周宇
云博小周宇 投稿者
  • 96804 篇文章
  • 0 条评论
最近文章
  • 数据格式转换 (三)Office文档转HTML
  • 【转】Node.js到底是用来做什么的
  • 20164317《网络对抗技术》Exp9 Web安全基础
  • linux web站点常用压力测试工具httperf
  • JSOI2016 最佳团体
  • Node.js 事件触发器详细总结
  • 仿 MVC 三大特性
  • 如何搭建一个简易的Web框架
  • js 原型里面写方法
  • css里的BFC用法
  • html之input
  • Apache开启GZIP压缩功能方法
  • Node.js 命令行工具的编写
  • 前端性能优化成神之路-HTTP压缩开启gzip
  • How to use NetSuite SDF to download bundles/components
  • 前端 HTML文档 详解
  • webstorm 支持vue element-ui 语法高亮属性自动补全
  • 从零开始搭建服务器部署web项目
  • node.js密码加密实践
  • 四: 使用vue搭建网站前端页面
    前端windos微信数据库移动开发技术杂谈
    滇ICP备16006824号-3