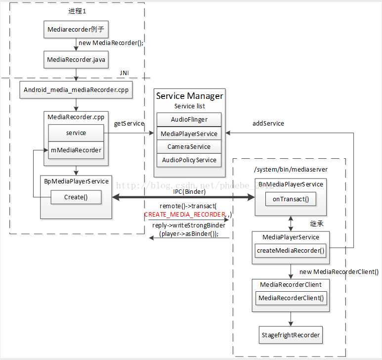
源码路径:
frameworks/base/media/java/android/media/MediaRecorder.java
frameworks/base/media/jni/android_media_MediaRecorder.cpp
frameworks/av/media/libmedia/mediarecorder.cpp
frameworks/av/media/libmediaplayerservice/MediaPlayerService.cpp
./av/media/libmedia/IMediaRecorder.cpp
./av/media/libmedia/IMediaRecorderClient.cpp
./av/media/libmediaplayerservice/MediaRecorderClient.h
./av/media/libmediaplayerservice/MediaRecorderClient.cpp
./av/include/media/IMediaRecorder.h
./av/include/media/IMediaRecorderClient.h
./av/include/media/MediaRecorderBase.h
Android 4.4架构分析:(最新代码这部分架构基本没变)

参考:
Android MediaRecorder架构详解
https://blog.csdn.net/phoebe_2012/article/details/44677725
Android7.0 MediaRecorder源码分析(一)
https://blog.csdn.net/u013763766/article/details/79757972
MediaRecorder的几个常见坑
https://blog.csdn.net/csdn_lqr/article/details/54347892
Android音视频之MediaRecorder音视频录制
https://www.cnblogs.com/whoislcj/p/5583833.html